Entity 3

[JPA] 영속성 관리(Entity Manager, Entity Factory, Persistence Context)

Entity Manager와 Entity FactoryJPA는 크게 Entity와 테이블을 매필하는 설계 부분과 매핑한 Entity를 실제 사용하는 부분으로 나눌 수 있다.// Entity Factory 생성EntityManagerFactory emf = Persistence.createEntityManagerFactory("jpa"); Entity Manager는 Entity를 저장하고, 수정하고, 삭제하고, 조회하는 등 Entity와 관련된 모든 일을 처리하는 관리자이다.// Entity Manager 생성EntityManager em = emf.createEntityManager();Entity Factory는 이름 그대로 Entity Manager을 만드는 공장이다. 공장을 만드는 비용은 상당히 ..

DATABASE 2025.02.16

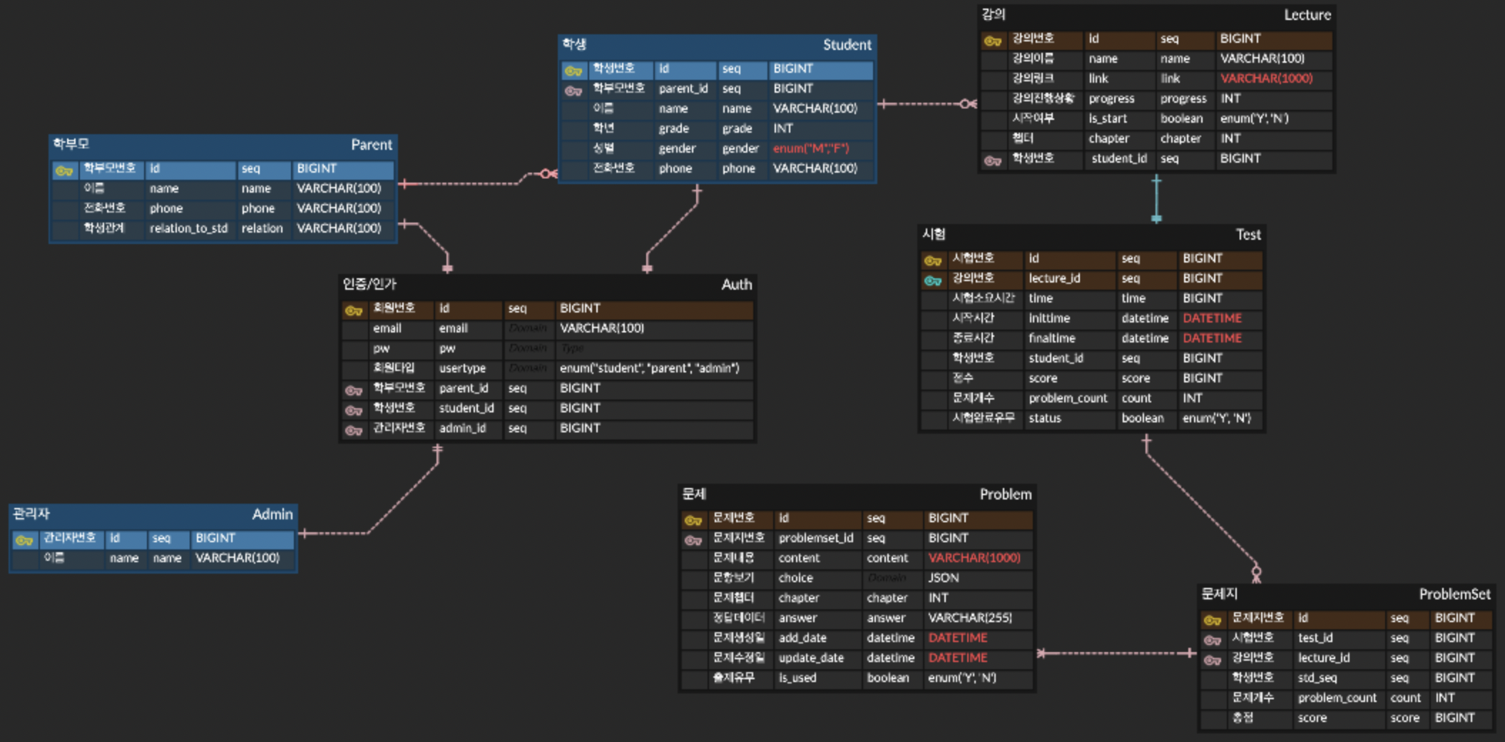
[Project] (2) 프로젝트 시작(Entity 설계, 변수명)

프로젝트 이름은 EduClass로 붙였다.일단 이 서비스 자체가 대학생들이 사용하는 온라인 클래스와 비슷해서 그렇게 부르게 되었다. EduClass를 시작할 데이터베이스를 정리했다. 처음에는 Entity를 구성할 때 좀 막막했던 것 같다. 일단 pk, fk의 개념이 확실히 와닿지 않다보니 중복해서 넣는 속성들이 많아지니 복잡해졌다. 예를 들어보자.처음에는 user의 분류를 3개로 나눴다. '학생', '학부모', '관리자''학생'은 강의를 듣고 시험을 보는 user.'학부모'는 본인의 학생의 강의 수강 상황과 시험 점수를 열람할 수 있는 user'관리자'는 학생과 학부모의 정보를 관리하고 문제와 강의를 편집할 수 있는 user 각각의 email과 pw를 속성으로 만들었다. 그럴 경우 로그인을 할 때 ema..

EduClass Project 2025.01.24

[Project] (1) 프로젝트 시작(플로우차트, Entity 설계)

예전에 부트캠프에서 spring으로 CRUD를 구현해 본 경험이 있다. 그 때는 팀 프로젝트로 진행을 하기도 했고, 학원에서 주는 템플릿으로 디렉토리, 서버, 플로우차트 등 제작을 하였어서 내가 코드를 작성하는 이유를 잘 모르는 상태로 프로젝트를 진행했었다. 그래서 처음으로 개인 프로젝트를 시작하게 되면서 내가 어떤 방법으로 하나의 프로덕트를 만들기 위해서 공부할 과정을 적어보려고 한다.📍 주제 선정나는 처음에 프로젝트 주제를 생각하다 예전에 내가 다닌 대학교 온라인캠퍼스 홈페이지를 클론코딩했던 경험이 있다. 그 땐, 프론트엔드로 개발공부를 하던 시절이라 html, css, js 정도로 구현을 하였다. 근데 그 페이지를 만드는 과정에서 나중에 백엔드를 공부하여 데이터가 움직이고 기능을 구현하는 것까지 ..

EduClass Project 2025.01.23